MindManager 2018 für Windows – klare Sicht auf Projektdaten
Mindmap, Gantt-Diagramm, Zeitachse, Flussdiagramm – MindManager bietet nicht nur viele alternative Darstellungsformen, sondern auch zahlreiche Funktionen, die einem das Leben in Projekten erleichtern – z.B. um Maps zu filtern, Aufgaben zu verwalten oder eigene Berechnungen in Dashboards durchzuführen. Kann die Software also die bei Projektmanagern so beliebten Tabellenkalkulations-Listen ersetzen? Dr. Mey Mark Meyer hat sich die aktuelle Version für Sie angesehen.
MindManager 2018 für Windows – klare Sicht auf Projektdaten
Mindmap, Gantt-Diagramm, Zeitachse, Flussdiagramm – MindManager bietet nicht nur viele alternative Darstellungsformen, sondern auch zahlreiche Funktionen, die einem das Leben in Projekten erleichtern – z.B. um Maps zu filtern, Aufgaben zu verwalten oder eigene Berechnungen in Dashboards durchzuführen. Kann die Software also die bei Projektmanagern so beliebten Tabellenkalkulations-Listen ersetzen? Dr. Mey Mark Meyer hat sich die aktuelle Version für Sie angesehen.
Für die Arbeit mit Mindmaps hat sich MindManager bereits seit Jahren bewährt. Die digitale Mindmap hebelt das analoge Mindmap-Gesetz aus, wonach ein Thema immer dort am spannendsten wird, wo das Papier zu Ende ist. Eine intuitive Maussteuerung erlaubt es neuen Anwendern, schnell an jeder Stelle neue Zweige einzufügen und bestehende Strukturen mit wenigen Mausklicks anzupassen. Erfahrene Benutzer wissen die zahlreichen Tastenkürzel zu schätzen. Mindmaps erstellen funktioniert also. Sie sind jedoch nur eine Möglichkeit, die eigenen Gedanken zu strukturieren und Informationen im Team zu visualisieren. Daher bietet das Programm viele alternative Darstellungsformen, kann Daten speichern und sogar mit ihnen rechnen. Die neue Version 2018 unterstreicht diese Zielsetzung. Sie bringt viele neue Funktionen zur Visualisierung unterschiedlichster Sachverhalte. Kann die Software also die bei Projektmanagern so beliebten Tabellenkalkulations-Listen ersetzen?
Projektmanagement mit Mindmaps
Mindmaps sind zunächst einmal auch in MindManager 2018 die zentrale Darstellungsform und bilden die Grundlage für die meisten anderen Ansichten. Dies fällt bereits beim Anlegen einer neuen Map auf, bei der MindManager verschiedene Vorlagen anbietet (Bild 1). Ob Mindmap, Flussdiagramm oder Zeitachse – alle Darstellungen arbeiten mit sogenannten Zweigen, das sind Kästchen mit Texten und weiteren Informationen, wie z.B. Symbole, Tags oder auch Aufgabeninformationen, die auf einer Zeichenfläche angeordnet werden.
Bild 1: Neben verschiedenen Mindmaps bietet MindManager unter anderem Vorlagen für Flussdiagramme, Concept Maps und Zeitachsen an. Außerdem können Anwender eigene Vorlagen, etwa für SWOT-Analysen erstellen.
Bild vergrößern
Bei Mindmaps erscheint in der Mitte des Programmfensters zunächst das Hauptthema der Map. Neu hinzugefügte Zweige gruppieren sich bei der klassischen radialen Map um dieses Thema herum. Wer es strukturierter braucht, wählt als Vorlage einfach eine rechts ausgerichtete Map oder ändert nachträglich den Layout-Stil.
Der kleine Projektplan: Das Aufgabenmanagement
Zweige werden vor allem durch ihre Titel gekennzeichnet. MindManager kann allerdings für jeden Zweig eine Menge weiterer Eigenschaften verwalten, z.B. längere Notizen, angehängte Dateien, Start- und Endtermine, verantwortliche Ressourcen, Fortschrittsgrade, Formatierungen und Symbole sowie fast beliebige benutzerdefinierte Eigenschaften. Für Projektmanager sind das nützliche Funktionen, um in einer Mindmap Informationen zu sammeln.
In vielen Projekten dienen Tabellenkalkulationen noch immer als Aufgabenliste. Mit ihnen behält man die vielen Details im Blick, die nicht im großen Projektplan stehen. In kleinen Projekten gibt es mitunter nur die Aufgabenliste. Aufgaben in Mindmaps zu dokumentieren, ist schon aufgrund der möglichen Strukturierung hilfreich. Die Software bietet allerdings auch spezielle Funktionen: Ein Zweig der Mindmap wird zur Aufgabe, indem man für ihn einen Fertigstellungsgrad eingibt oder ihm Termine zuweist. Mit den Unterzweigen einer Aufgabe oder ihren Zweig-Eigenschaften werden Details festgehalten.
Für die Arbeit im Team kann MindManager Aufgaben auch an Outlook übergeben, von wo aus sie sich an Kollegen versenden lassen. Leider überträgt MindManager die Ressourcen nicht. Den Empfänger muss man in Outlook nochmals festlegen. Vor der nächsten Projektbesprechung reicht dann aber ein Klick auf "Outlook-Elemente in der Map synchronisieren", um die zwischenzeitlich eingegangenen Statusmeldungen der Kollegen zu übernehmen.
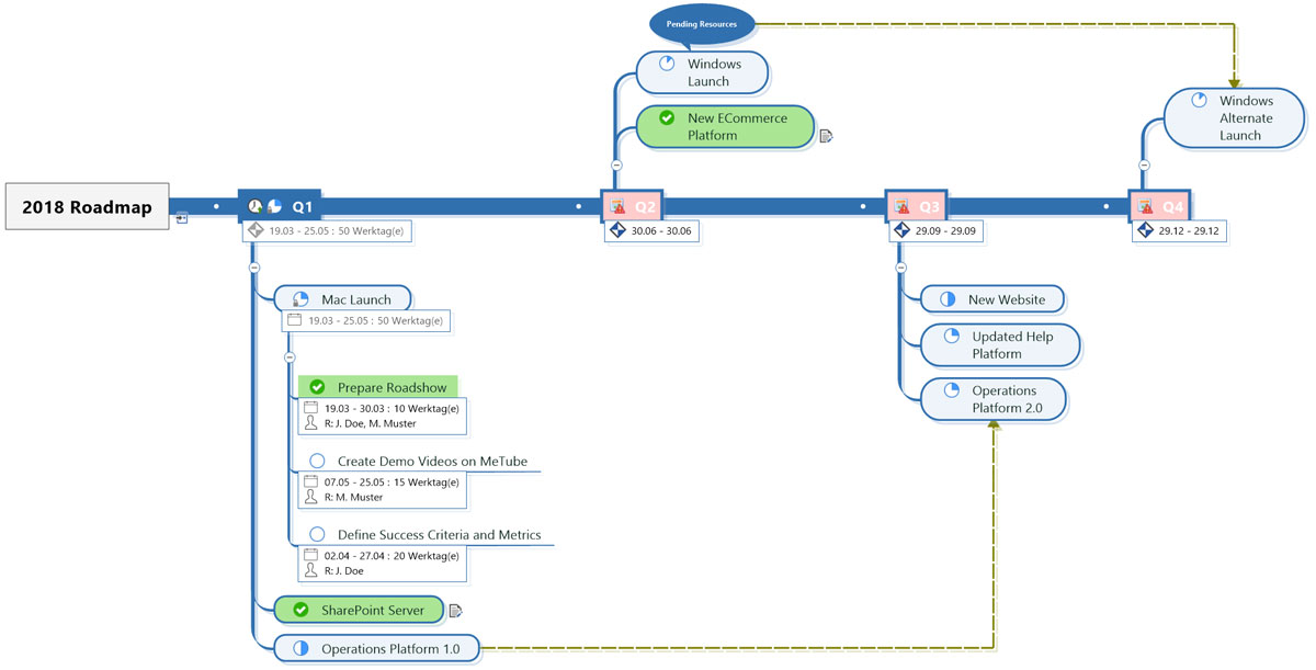
Bild 2: Mit den Aufgabeninformationen – hier phasenorientiert als Zeitachse dargestellt – wird jede Mindmap zur übersichtlichen To-do-Liste
Bild vergrößern
Die Zeitachse ist eine spezielle Mindmap, die besonders gut für phasenorientierte Planungen geeignet ist. Dabei werden die Phasen in der erste Ebene horizontal von links nach rechts angeordnet, weitere Ebenen mit den Inhalten der Phasen stellt das Programm dann jeweils darunter dar (Bild 2). Wer möchte, kann die Phasen auch von oben nach unten darstellen. Anwender müssen sich allerdings zwischen der Zeitachsen-Formatierung und der klassischen Mindmap entscheiden. Aufgaben-Zweige jeweils in unterschiedlich gegliederten Mindmaps unterzubringen, um die Aufgaben so nach mehreren Kriterien strukturieren zu können, funktioniert nicht. So könnte man die Aufgaben z.B. für agile Projekte gut als Zeitphasen-Map nach Sprints gruppieren, eine zweite Gliederung z.B. nach den betroffenen Modulen wäre dann allerdings nicht möglich.
Der Blick auf das Wesentliche: Filter und Formatierungen
Eine klar gegliederte Aufgaben-Mindmap bietet bereits automatisch eine gute Übersicht. Einer tabellarischen Liste ist sie allerdings nur überlegen, wenn sie sich auch genauso gut durchsuchen und filtern lässt. Eine Volltextsuche bietet MindManager schon lange. Außerdem werden Aufgaben in Abhängigkeit von ihren Terminen und dem Bearbeitungsstatus hervorgehoben. Überfällige Aufgaben findet man z.B. dank einer roten Markierung sofort.
Sofort weiterlesen und testen
Erster Monat kostenlos,
dann 24,99 € pro Monat
-
Know-how von über 1.000 Profis
-
Methoden für alle Aufgaben
-
Websessions mit Top-Expert:innen